Membuat Soal dengan Visual Basic Pada Power point
Rokhmad Astika Triprasetia, S.Pd
Gembong Rt. 04 Rw. 01 Saradan karangmalang Sragen 57291
Gembong Rt. 04 Rw. 01 Saradan karangmalang Sragen 57291
Sebenarnya sudah banyak sekali yang menulis posting tentang ini, tapi karena permintaan peserta Diklat Media Pembelajaran Interaktif ketika saya menjadi Tutor Diklat MPI di MGMP KKPI Kab Sragen, maka saya tuliskan tutorial ini.
Membuat Soal Latihan dan evaluasi dengan Visual basic, bisa untuk menampilkan skor. Langkah-langkahnya sebagai berikut :
Klik Office Button -> Power Point Option -> Popular-> Show Developer Tab In The Ribbon
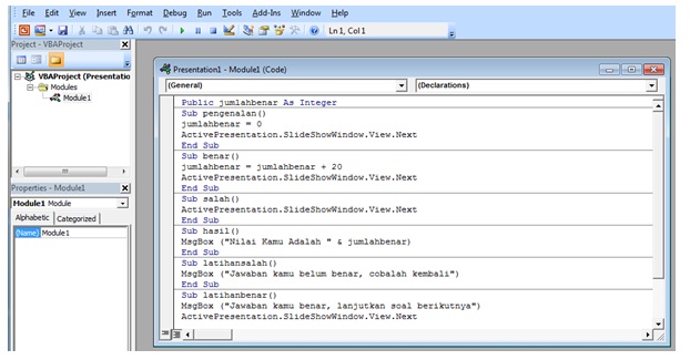
Memasukkan Action Script Visual Basic
Klik Developer -> View Code-> Insert -> Module
Masukkan Script Visual Basic
Public jumlahbenar As Integer
Sub pengenalan()
jumlahbenar = 0
ActivePresentation.SlideShowWindow.View.Next
End Sub
Sub benar()
jumlahbenar = jumlahbenar + 20
ActivePresentation.SlideShowWindow.View.Next
End Sub
Sub salah()
ActivePresentation.SlideShowWindow.View.Next
End Sub
Sub hasil()
MsgBox ("Nilai Kamu Adalah " & jumlahbenar)
End Sub
Sub latihansalah()
MsgBox ("Jawaban kamu belum benar, cobalah kembali")
End Sub
Sub latihanbenar()
MsgBox ("Jawaban kamu benar, lanjutkan soal berikutnya")
ActivePresentation.SlideShowWindow.View.Next
End Sub
Hasilnya Sebagai berikut ;
Klik Save / Gambar Disket --> CLOSE
Memberikan Action Pada Tombol / Button
Klik Pada Tombol Pilihan a - Insert - Action - Run Macros - Pilih Salah/benar/Pengenalan/Hasil/Latihan benar/Latihan salah - OK
Catatan :
Pilih Salah jika Jawaban Pilihan jawaban itu Salah
Pilih Benar jika Jawaban Pilihan jawaban itu Benar
Pilih Pengenalan, Untuk memulai Test(Start)
Pilih Hasil, Untuk Melihat Hasil Test
Pilih Latihan Salah jika ingin user boleh memilih lebih dari satu jawaban, tanpa skor
Pilih Latihan Benar jika ingin user boleh memilih lebih dari satu jawaban, tanpa skor
Download Tutorial ini Klik disini
Download Contoh nya Klik disini
Contoh hasil jadi klik disini
Download Template MPI lengkap dengan VB klik disini
Contoh hasil jadi klik disini
Download Template MPI lengkap dengan VB klik disini













0 komentar:
Posting Komentar
Tinggalkan komentar anda disini :